visStatistics: The right test, visualised.

Purpose

visStatistics is an R package for automated statistical test selection and visualisation. It selects appropriate hypothesis tests for pairs of variables (integer, numeric, or factor), runs the analysis, and produces annotated, publication-ready plots.

The package was originally developed for researchers who could not directly access sensitive data but needed to perform visualisations and statistical analyses of selected groups via a web interface connected to a protected database — a setting that required a fully automated workflow. The same automation makes it useful in time-constrained contexts such as statistical consulting, where it reduces effort spent on test selection and leaves more room for interpretation. The package covers most hypothesis tests taught in undergraduate statistics.

Installation of latest stable version from CRAN

1. Install the package

install.packages("visStatistics")

2. Load the package

library(visStatistics)

Installation of the development version from GitHub

1.Install devtools from CRAN if not already installed:

install.packages("devtools")

2. Load the devtools package:

library(devtools)

3. Install the visStatistics package from GitHub:

pak::pak("shhschilling/visStatistics")

4. Load the visStatistics package:

library(visStatistics)

5. View help for the main function:

? visstat

6. Study all the details in the packages’ vignette:

vignette("visStatistics")

Getting Started

The function visstat() accepts input in three ways:

# Standardised form:
visstat(x, y)

# Formula interface: 
visstat(y ~ x, data = df) 


# Backward-compatible form:
visstat(dataframe, "namey", "namex")

In the standardised form, x and y must be vectors of class "numeric", "integer", or "factor".

In the formula interface, the formula y ~ x specifies the response y and predictor x variables, and data is a data frame containing these variables.

In the backward-compatible form, "namex" and "namey" must be character strings naming columns in a data.frame named dataframe. These column must be of class "numeric", "integer", or "factor". This is equivalent to writing:

visstat(dataframe[["namex"]], dataframe[["namey"]])

To simplify the notation, throughout the remainder, data of class numeric or integer are both referred to by their common mode numeric, while data of class factor are referred to as categorical.

The interpretation of x and y depends on their classes:

Decision logic

The choice of statistical tests depends on whether the data of the selected columns are numeric or categorical, the number of levels in the categorical variable, and the distribution of the data.
For a detailed description of the underlying decision logic, please refer to the package vignette:

vignette("visStatistics")

Below figure gives a graphical overview of the main tests implemented.

Decision logic of main tests.

Overview of the implemented statistical tests based on the class of the variables.

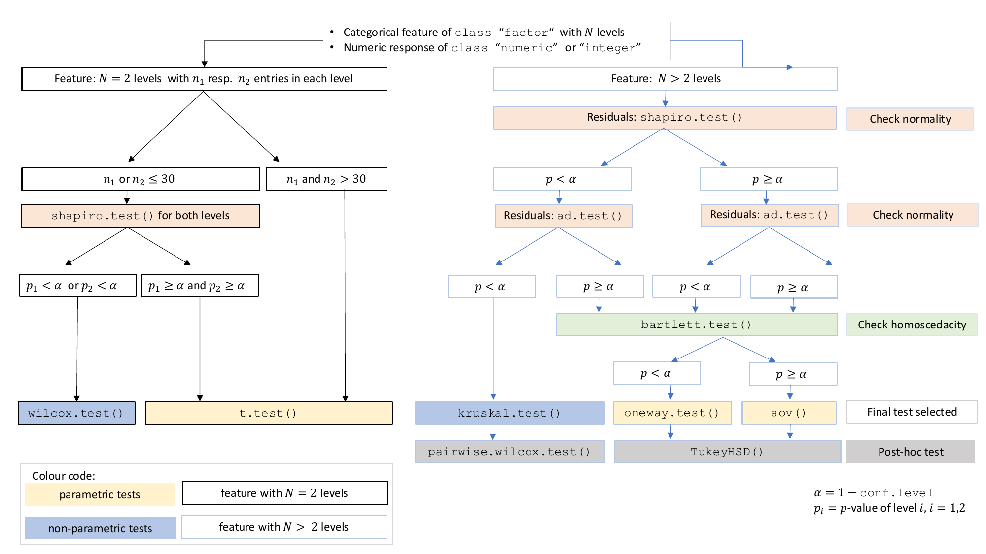
A graphical summary of the decision logic used for categorial predictors and numerical responses resulting in tests of central tendencies is given in below figure:

Decision tree used to select the appropriate statistical test.

Comparing central tendencies: Decision tree used to select the appropriate statistical test for a categorical predictor and numeric response, based on the number of factor levels, normality, and homoscedasticity.

Examples

library(visStatistics)

Numerical response and categorical predictor

When the response is numerical and the predictor is categorical, test of central tendencies are selected.

Welch two sample t-test

mtcars data set

 mtcars$am <- as.factor(mtcars$am)
 t_test_statistics <- visstat(mtcars$am, mtcars$mpg)

Welch two-sample t-test comparing fuel efficiency (mpg) between automatic and manual transmission. Shows boxplot with individual points, statistical results, and diagnostic plots for normality and variance homogeneity.Welch two-sample t-test comparing fuel efficiency (mpg) between automatic and manual transmission. Shows boxplot with individual points, statistical results, and diagnostic plots for normality and variance homogeneity.Welch two-sample t-test comparing fuel efficiency (mpg) between automatic and manual transmission. Shows boxplot with individual points, statistical results, and diagnostic plots for normality and variance homogeneity.

Wilcoxon rank sum test

grades_gender <- data.frame(
  sex = factor(rep(c("girl", "boy"), times = c(21, 23))),
  grade = c(
    19.3, 18.1, 15.2, 18.3, 7.9, 6.2, 19.4, 20.3, 9.3, 11.3,
    18.2, 17.5, 10.2, 20.1, 13.3, 17.2, 15.1, 16.2, 17.0, 16.5, 5.1,
    15.3, 17.1, 14.8, 15.4, 14.4, 7.5, 15.5, 6.0, 17.4, 7.3, 14.3,
    13.5, 8.0, 19.5, 13.4, 17.9, 17.7, 16.4, 15.6, 17.3, 19.9, 4.4, 2.1
  )
)

wilcoxon_statistics <- visstat(grades_gender$sex, grades_gender$grade)

Wilcoxon rank sum test comparing grades between girls and boys. Displays boxplot with overlaid individual points, test statistics, and diagnostic plots for assessing distributional differences.Wilcoxon rank sum test comparing grades between girls and boys. Displays boxplot with overlaid individual points, test statistics, and diagnostic plots for assessing distributional differences.

Fisher’s one way ANOVA

fisher_one_way_npk <- visstat(npk$block,npk$yield)

Fisher's one-way ANOVA comparing crop yield across different experimental blocks. Shows boxplot for each block with individual data points, ANOVA results, and post-hoc comparisons with confidence intervals.Fisher's one-way ANOVA comparing crop yield across different experimental blocks. Shows boxplot for each block with individual data points, ANOVA results, and post-hoc comparisons with confidence intervals.

Kruskal-Wallis test

kruskal_iris=visstat(iris$Species, iris$Petal.Width)

Kruskal-Wallis test comparing petal width across three iris species. Displays boxplot with individual observations for each species, test statistics, and post-hoc pairwise comparisons.Kruskal-Wallis test comparing petal width across three iris species. Displays boxplot with individual observations for each species, test statistics, and post-hoc pairwise comparisons.

Ordered response and categorical predictor:

A response variable of classes ordered and factor is internally transformed to a numeric response and Wilcoxon test is performed for a predictor with two classes, otherwise a Kruskal-Wallis-Test.

Wilcoxon with ordinal response

set.seed(123)

# Create predictor: Customer segment (2 groups)
segment <- factor(rep(c("Budget", "Premium"), each = 50))

# Create response: Likert scale ratings (1-5)
satisfaction_numeric <- c(
  sample(1:5, 50, replace = TRUE, prob = c(0.15, 0.25, 0.30, 0.20, 0.10)),  # Budget
  sample(1:5, 50, replace = TRUE, prob = c(0.05, 0.10, 0.20, 0.35, 0.30))   # Premium
)

# Create dataframe with ORDERED response
survey_data <- data.frame(
  segment = segment,
  satisfaction = ordered(satisfaction_numeric)  # Declare as ordered
)

# triggers warnings and use Wilcoxon test
result <- visstat(survey_data$segment,survey_data$satisfaction)

Wilcoxon rank sum test comparing satisfaction ratings (Likert scale 1-5) between budget and premium customer segments. Shows distribution of ordinal responses with test statistics and visualisations of rank differences.

Kruskal-Wallis test

set.seed(123)

# Create predictor: Service class (3 groups)
service_class <- factor(rep(c("Economy", "Business", "First"), each = 50))

# Create response: Likert scale ratings (1-5)
comfort_numeric <- c(
  sample(1:5, 50, replace = TRUE, prob = c(0.35, 0.30, 0.20, 0.10, 0.05)),  # Economy
  sample(1:5, 50, replace = TRUE, prob = c(0.10, 0.20, 0.35, 0.25, 0.10)),  # Business
  sample(1:5, 50, replace = TRUE, prob = c(0.05, 0.10, 0.20, 0.30, 0.35))   # First
)

# Create dataframe with ordered response
flight_data <- data.frame(
  service_class = service_class,
  comfort = ordered(comfort_numeric)  # Declare as ordered
)

# triggers warning and uses Kruskal-Wallis test
result <- visstat(flight_data$service_class, flight_data$comfort)

Kruskal-Wallis test comparing comfort ratings (Likert scale 1-5) across three airline service classes: economy, business, and first. Shows distribution of ordinal responses with test statistics and post-hoc pairwise rank comparisons.

Numerical response and numerical predictor: Linear Regression

vis_women <- visstat(women$height, women$weight,conf.level=0.99)

Linear regression analysis of weight versus height for women. Shows scatter plot with fitted regression line, 99% confidence band for the regression line, and prediction band. Includes residual plot and Q-Q plot for diagnostic assessment.Linear regression analysis of weight versus height for women. Shows scatter plot with fitted regression line, 99% confidence band for the regression line, and prediction band. Includes residual plot and Q-Q plot for diagnostic assessment.

Pearson’s Chi-squared test

Count data sets are often presented as multidimensional arrays, so - called contingency tables, whereas visstat() requires a data.frame with a column structure. Arrays can be transformed to this column wise structure with the helper function counts_to_cases():

hair_eye_color_df <- counts_to_cases(as.data.frame(HairEyeColor))
visstat(hair_eye_color_df$Eye, hair_eye_color_df$Hair)

Pearson's Chi-squared test for independence between hair and eye colour. Shows bar chart of observed counts by colour combination, mosaic plot displaying proportional cell frequencies with Pearson residuals, and test statistics for association.Pearson's Chi-squared test for independence between hair and eye colour. Shows bar chart of observed counts by colour combination, mosaic plot displaying proportional cell frequencies with Pearson residuals, and test statistics for association.

Fisher’s exact test

hair_eye_color_male <- HairEyeColor[, , 1]
# Slice out a 2 by 2 contingency table
black_brown_hazel_green_male <- hair_eye_color_male[1:2, 3:4]
# Transform to data frame
black_brown_hazel_green_male <- counts_to_cases(as.data.frame(black_brown_hazel_green_male))
# Fisher test
fisher_stats <- visstat(black_brown_hazel_green_male$Eye,black_brown_hazel_green_male$Hair)

Fisher's exact test for 2x2 contingency table of hair and eye colour in males (black/brown hair versus hazel/green eyes). Displays observed frequencies, mosaic plot showing cell proportions, and exact test statistics for association with small sample sizes.

Both variables ordered: Rank correlation

When both predictor and response are of class ordered, visstat() tests for a monotone association via Kendall’s \(\tau_b\) and produces a jittered rank–rank scatter together with a mosaic plot.

set.seed(1)
n <- 120
xs <- sample(1:5, n, replace = TRUE)
ys <- pmin(5, pmax(1, xs + sample(-1:1, n, replace = TRUE)))
likert_levels <- c("strongly disagree", "disagree", "neutral",
                   "agree", "strongly agree")
attitude  <- ordered(likert_levels[xs], levels = likert_levels)
intention <- ordered(likert_levels[ys], levels = likert_levels)
kendall_result <- visstat(intention, attitude)

Kendall's tau-b rank correlation between two five-point Likert items. Shows a jittered rank-rank scatter annotated with tau-b, the p-value, and sample size, plus a mosaic plot whose tile ordering reflects the level ordering of the ordered factors.

Saving the graphical output

All generated graphics can be saved in any file format supported by Cairo(), including “png”, “jpeg”, “pdf”, “svg”, “ps”, and “tiff” in the user specified plotDirectory.

If the optional argument plotName is not given, the naming of the output follows the pattern "testname_namey_namex.", where "testname" specifies the selected test or visualisation and "namey" and "namex" are character strings naming the selected data vectors y and x, respectively. The suffix corresponding to the chosen graphicsoutput (e.g., "pdf", "png") is then concatenated to form the complete output file name.

In the following example, we store the graphics in png format in the plotDirectory tempdir() with the default naming convention:

#Graphical output written to plotDirectory: In this example 
# a bar chart to visualise the Chi-squared test and mosaic plot showing
# Pearson's residuals named 
#chi_squared_or_fisher_Hair_Eye.png and mosaic_complete_Hair_Eye.png resp. 
save_fisher <- visstat(black_brown_hazel_green_male, "Hair", "Eye",
        graphicsoutput = "png", plotDirectory = tempdir())

The full file path of the generated graphics are stored as the attribute "plot_paths" on the returned object of class "visstat".

paths <- attr(save_fisher, "plot_paths")
print(paths)
#> [1] "/var/folders/5c/n85wqnh95l50qbp3s9l0rp_w0000gn/T//RtmptoHBnl/chi_squared_or_fisher_Hair_Eye.png"

Remove the graphical output from plotDirectory:

file.remove(paths)
#> [1] TRUE